Como hacer un documento de estándares
Este escrito te explico como hacer un documento de estándares de TIC para una organización. Plantea una arquitectura para ese documento y explica que es cada elemento. Y finalmente te da una plantilla para que puedas hacer tu documento de estándares.
En el artículo Como adoptar estándares de TIC te describía un marco de trabajo para adoptar estándares, éste artículo complementa el anterior, te dice como escribir un documento de estándares para tu organización.
Primero que todo, el documento de estándares tiene una estructura, una arquitectura. La siguiente es la arquitectura propuesta para ese documento. Si no puedes ver los detalles solo haz clic sobre la imagen para verla más grande. De todos modos voy a poner ilustraciones que son un zoom de cada parte que esté describiendo en el momento, así que, no te preocupes. Además, también está la versión en PDF a la que puedes hacer mucho zoom, Arquitectura de un documento de principios y estándares de TIC (PDF). Y también está el «fuente» en Modelio, para que lo puedas modificar a tu antojo (pero no olvides mencionarme y distribuir la modificaciones bajo la misma licencia): ArquitecturaDocumentoEstandares_v1.0.0.modelio.
Ahora describiré cada parte del la arquitectura empezando por las categorías.
Las categorías
Lo primero es que el documento es una colección de categorías que pueden tener a su vez subcategorías y éstas subsubcategorías, y así hasta donde sea necesario. Además, como puedes ver en la siguiente ilustración, cada categoría tiene un nombre, que viene a ser el título en el documento, y una descripción,.
En general, esta estructura no solo sirve para un documento de estándares, sino para cualquier documento que se organice en categorías. Pero, particularmente para nuestro documento de estándares he definido las siguientes especializaciones: Categoría Principio, Categoría Norma, Categoría Organización y Categoría estándar. Si te fijas las categorías están formando una escalera, esto quiere decir que entre más arriba es más general. Y de esta misma forma se desarrolla el documento, de lo general a lo particular. Y en mismo orden lo voy a empezar a describir a continuación.
Principios
Comencemos por ver el subconjunto del diagrama que tiene que ver con los principios.
Un principio es un lineamiento general que guía en la adopción de estándares. En particular, si dos estándares entran en conflicto, los principios deben ayudarnos a decidir cual de los dos adoptar. Por ejemplo, si tenemos dos estándares de documentos de oficina: el OOXML y el OpenDocument, y uno de los principios es que se deben adoptar estándares abiertos, lo que requiere (entre otras cosas) que el estándar no tengan patentes asociadas a él, entonces se selecciona el OpenDocument.
En el diagrama he puesto tres especializaciones: Principio de Gobierno Abierto, Principio de Administración Pública y Otro Principio. Estos son realmente ejemplos de los tipos de principios que se pueden adoptar. En este punto es importante que tu particularices tus principios a tu modelo de industria.
Ahora quiero hablar un poco del concepto de Estándar Abierto. Este es tan importante que hice una paréntesis en la escritura de este artículo y redacté uno dedicado al tema ¿Qué es un estándar abierto?. La adopción de estándares abiertos es uno de los principios que DEBEN adoptarse en cualquier documento de estándares. Hay muchas razones para ello y algunas ya las mencioné en ese artículo; por recordar algunas: interoperabilidad, independencia de proveedor, afrontar la complejidad y muchas otras. Pero no me detendré sobre estas razones ahora, tal vez más adelante escriba unos artículos al respecto.
Si miras la parte de abajo hay una lista enumerada, la RFC 2119-es. Este es un estándar de Internet, el RFC 2119-es, y éste es un una lista las palabras que debe usar un estándar. Estas palabras indican la fuerza con la que se debe cumplir un estándar y se puede resumir en el siguiente cuadro:
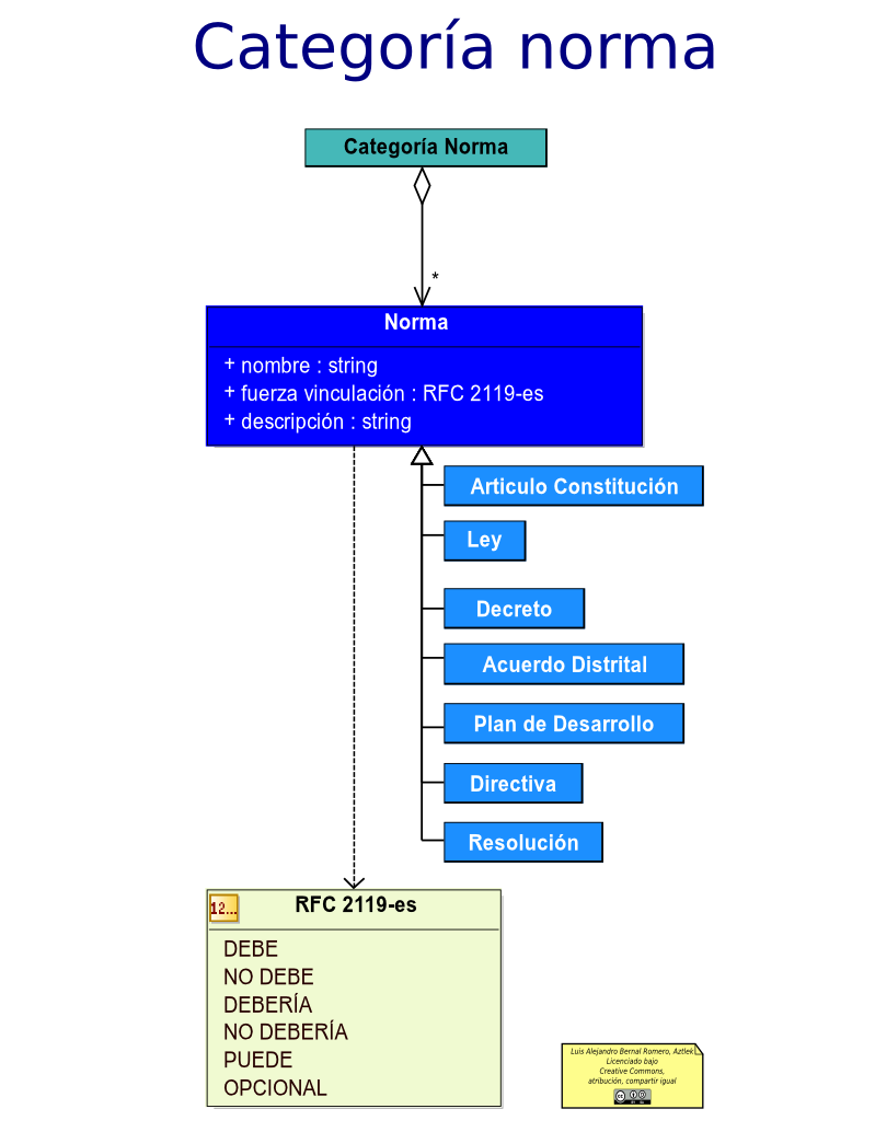
Normatividad
El siguiente diagrama es un subconjunto de las clases que tienen que ver con la normatividad.
Como puedes ver la estructura es muy parecida a la de principios y es que las normas son principios, pero que se han convertido en obligatorias legalmente. Esto es principalmente las leyes, pero no solamente ellas sino toda la jerarquía legal como: artículos constitucionales, decretos, acuerdos, hasta antes de llegar a la normativa de la organización.
La organización
Como ya dije en el marco de trabajo esta parte es uno de los pilares de los estándares, simplemente por que es por la organización que se adoptan los estándares. Pero increíblemente, es en lo que menos me voy a extender. Esto se debe a que hay marcos de trabajo que desarrollan esto muy extensamente, particularmente TOGAF®, lo hace en su fase B. Arquitectura del negocio. Pero también existen otros marcos de trabajo que desarrollan esto adecuadamente y que puedes usar (si los conoces uno ponlos en los comentarios) . De todos modos una mínimos deberían ser los que se ven en el siguiente diagrama.

Diagrama de de la parte organizacional de la arquitectura de un documento de estándares y principios de TIC
O sea: objetivos estratégicos, funciones organizaciones y necesidades.
Estándares
Y por fin llegamos al centro de todo. A continuación puedes ver el diagrama que es un subconjunto de las clases que tienen que ver con estándares.
Tiene la misma estructura que las otras categorías, pero aparecen dos conceptos nuevos: el Tipo de Estándar y el infame Anti Estándar. El tipo de estándar es una lista con los valores: anti estándar, abierto, semi-abierto, privativo y privado. El estándar abierto le dediqué todo un artículo: ¿Qué es un estándar abierto?, así que no diré más al respecto.Por su parte, un estándar semi-abierto, es aquel que no cumple con alguna de las características del estándar abierto, por ejemplo restringir la libertad de uso o redistribución, como es el caso de TOGAF®. Por su parte, un estándar privativo, es el que no cumple con muchos de los lineamientos del estándar abierto, por ejemplo tener asociada alguna patente, como es el caso del OOXML.
A continuación tenemos el estándar privado, que son estándares que sólo se aplican a la organización particular y solo a ella, y no tienen razón para hacerse abiertos. Finalmente el Anti Estándar, este no debe adoptarse bajo ningún aspecto. En los anti estándares están, entre otros, las malas prácticas, por ejemplo lo conexión directa de los sistemas de información a las bases de datos (espero estar escribiendo en un futuro próximo un artículo al respecto).
La plantilla
Para facilitarte el trabajo he desarrollado una plantilla de documento de estándares. Este está desarrollado en LibreOffice, primero por ser consistente con el principio de adopción de estándares abiertos, y segundo por que otros procesadores de palabras pueden manejar la complejidad de un documento como este. El LibreOffice lo puedes descargar aquí, y hay versiones para múltiples sistemas operativos, inclusive hay una que funciona desde memoria USB: LibreOffice portable.
Y la plantilla la puedes descargar en: Plantilla_DocumentoDeEstandares-v1.0.ott. Sólo es que la copies al disco dure y la abres inmediatamente te crea un documento en blanco con toda la estructura, estilo y algo de texto ¡Te ahorré escribir 48 páginas!
Lo primero que debes hacer es ir al menú Archivo -> Propiedades. Y haz clic en la pestaña Descripción, en ella cambia lo que sea necesario, en especial donde dice <NOMBRE ORGANIZACIÓN>. Ahora haz clic en el botón aceptar.
Como puedes ver la portada es un desastre, pero la dejé así para que la hagas a tu gusto. Más bien mira los estilo personalizados con la tecla F11:
Si, efectivamente están todos los conceptos que están en la arquitectura. Y se haces clic en estilo de carácter.
Están los otros. Si miras más adelante en el documento, están los índices y hasta hay varias categorías con algunos ejemplos, solo es que llenes lo que falta y quites lo que sobra. Si te fijas, los colores de los títulos son los mismos de las clases en la arquitectura del documento.Y cuando termines sólo es que vayas al menú Herramientas -> Actualizar -> Actualizar todo, ¡y automáticamente de genera todos los índices!
Claro, hay que saber manejar los estilos del Writer. Pero no te preocupes, escribí un tutorial que te explica como manejar los estilos: Writer: Práctica estilos, tabla de contenido e índice alfabético.
Para finalizar
Es importante tener estándares en la organización, y más importante, que estos sean abiertos, y que además están en un documento que se ha construido por todas las partes interesadas. Por que los estándares hacen que sea fácil lidiar con el aislamiento de los sistemas de información, con la complejidad que de ello emana y con muchas otras cosas.







